نرم افزار پایا درحین سادگی و روانی ، تمام قابلیت های لازم را جهت فروشندگان یخچال های صنعتی و مدیریت حساب های مالی و سیستم حسابداری آن ها دارا می باشد .
ثبت کالا
به سادگی می توان مشخصات فنی دستگاه ها ، سریال نامبر ،آپشن های موجود در هر دستگاه را در حین ثبت کالا ، تعریف نمود و در فاکتورهای خرید و فروش از این مشخصات استفاده نمود.

مدیریت گارانتی
مدیریت گارانتی کالا و تاریخ شروع و پایان ضمانت هرکالا را توسط نرم افزار می توان معین نموده و خدمات ارائه شده چه در قالب گارانتی وچه خارج از چارچوب ضمانت دستگاه را در سیستم تعریف و تفکیک نمود.
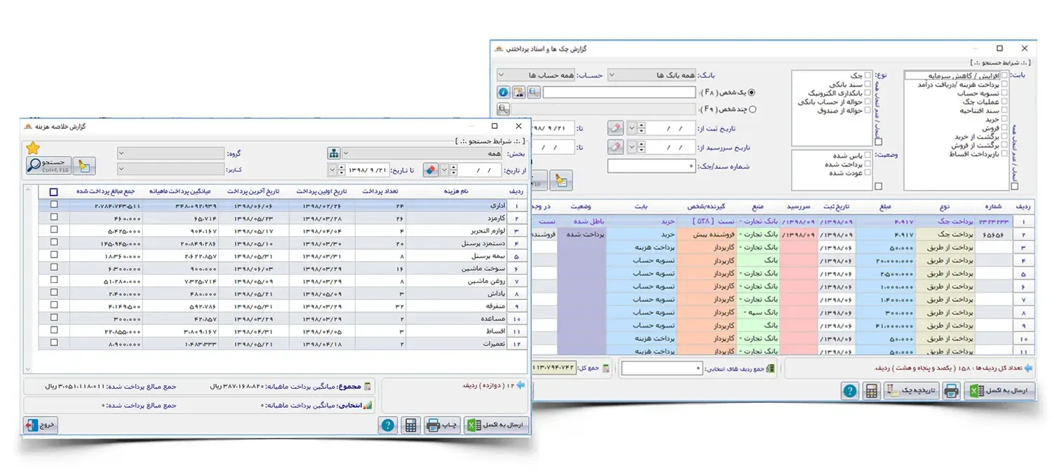
امورمالی
هزینه حمل ،نگهداری،انبار، نصب و راه اندازی ، نگهداری و پشتیبانی ،همه توسط نرم افزار ثبت و مدیریت می شوند .در ویژگی اقساط نرم افزار ،امکان فروش به صورت اقساط و تعیین سررسید هر قسط و یادآور زمان اقساط به صورت اتوماتیک در سیستم پیاده سازی گردیده است. مدیریت اسناد دریافتی و همچنین چک های پرداختی و نگهداری موجودی بانک و صندوق و همچنین حساب اعتباری اشخاص و طرف های تجاری در نرم افزار موجود بوده و با حداقل دانش حسابداری می توان انواع گزارش های مدیریتی شامل سود،زیان،هزینه،درآمد را از سیستم استخراج نمود.

جمع بندی
نرم افزار پایا علاوه بر یک حسابداری ساده و روان ،یک بایگانی کامل از تمامی امور مجموعه شما در اختیارتان قرار می دهد تا در زمان های لازم از آن موارد استفاده فرمایید.
ارسال نظر