تماس با ما
مشاوره رایگان
91007797 - 071

نرم افزار حسابداری فروشگاهی و شرکتی پرنس سطح پیشرفته

نرم افزار حسابداری فروشگاهی و شرکتی پرنس (سطح پیشرفته) برای فروشگاه ها، شرکت ها و کارگاه هایی طراحی شده که علاوه بر نیازهای معمول صندوق فروشگاهی، به گزارش های دقیق تر، کنترل جزئیات کالا و مدیریت پیشرفته انبار و مشتریان نیاز دارند. این نسخه تمام امکانات سطح استاندارد را دارد و در عین حال ابزارهای کامل تری برای مدیریت روزمره کسب و کار در اختیار شما قرار می دهد.

نرم افزار حسابداری فروشگاهی پرنس سطح پیشرفته چیست؟

پرنس سطح پیشرفته یک نرم افزار حسابداری فروشگاهی و شرکتی است که علاوه بر ثبت خرید و فروش، صندوق و انبار، امکان تعریف خصوصیت برای کالاها (مثل رنگ، سایز، مدل و ویژگی های مشابه) و تهیه گزارش های تحلیلی دقیق را در اختیار شما قرار می دهد. این نسخه برای کسب و کارهایی طراحی شده که حجم اطلاعات بالاتر و نیاز به ریزبینی بیشتری در گزارش ها دارند.

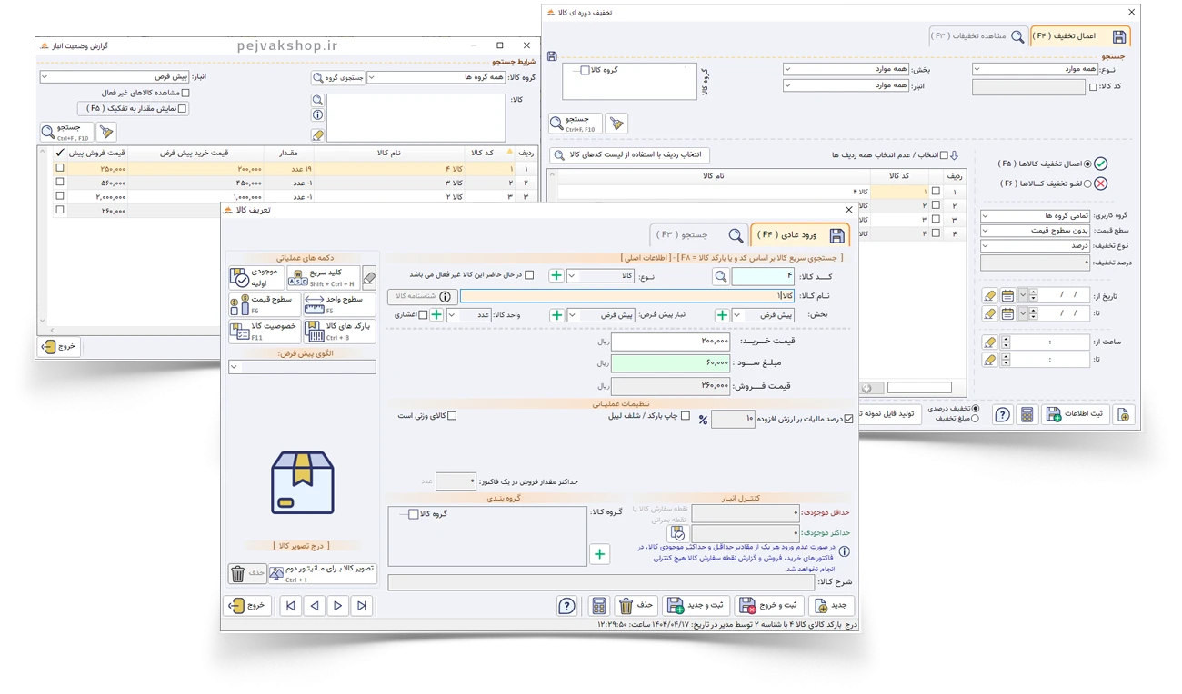
نرم افزار فروشگاهی پرنس سطح پیشرفته
محیط ساده و کاربردی نرم افزار حسابداری فروشگاهی پرنس

مزایای استفاده از نسخه پیشرفته نرم افزار حسابداری فروشگاهی پرنس

اگر به دنبال برنامه فروشگاهی هستید که فراتر از ثبت ساده فاکتور عمل کند، نسخه پیشرفته پرنس گزینه مناسبی است. در این نسخه امکان ثبت جزئیات کامل کالا، کنترل دقیق موجودی و تهیه گزارش های مدیریتی فراهم شده تا دید بهتری نسبت به سود و زیان، وضعیت فروش و عملکرد شعب یا انبارها داشته باشید.

  • امکان کار با حجم بالاتر اطلاعات نسبت به نسخه استاندارد
  • ثبت اطلاعات کامل تر برای هر کالا از طریق خصوصیت ها
  • دسترسی به گزارش های دقیق تر برای مدیریت فروش و انبار
  • امکان پیاده سازی انواع طرح های تخفیف، جشنواره و اشانتیون
  • مناسب برای مشاغل متوسط و مجموعه هایی که چند کاربر یا چند انبار دارند

مدیریت انبار، بارکد و سفارش هوشمند کالا

در نسخه پیشرفته مدیریت انبارها به شکل حرفه ای تر انجام می شود تا بتوانید موجودی واقعی هر انبار، نقطه سفارش و وضعیت کالاها را دقیق تر کنترل کنید. تعریف کالا به صورت کالای بارکدی سرعت صدور فاکتور و دقت در موجودی را افزایش می دهد.

با استفاده از سفارش هوشمند کالا می توانید در زمان مناسب برای تامین موجودی اقدام کنید و از کسری یا خواب سرمایه روی کالاهای کم گردش جلوگیری نمایید. همچنین سیستم های تخفیف، جشنواره، فستیوال فروش و اشانتیون به شکلی ساده قابل تعریف و اجرا هستند تا بتوانید کمپین های فروش خود را بهتر مدیریت کنید.

محیط نرم افزار حسابداری فروشگاهی پرنس
نمونه ای از فرم ها و گزارش های نرم افزار حسابداری پرنس

مدیریت حقوق و دستمزد و ارتباط با مشتریان

در این سطح از نرم افزار، برای مجموعه هایی که تعداد کارمندان بیشتری دارند، مدیریت حقوق و دستمزد کارمندان به شکل منظم تر و قابل پیگیری تری انجام می شود. ثبت اطلاعات پرسنلی، محاسبه حقوق و کنترل پرداخت ها در همین سیستم انجام می گیرد.

از طرف دیگر، پنل ارسال پیامک به شما کمک می کند تا با مشتریان خود در ارتباط باشید؛ اطلاع رسانی فاکتور، یادآوری بدهی، تبریک مناسبتی یا اطلاع از جشنواره های فروش، همگی از طریق همین برنامه حسابداری فروشگاهی قابل انجام است.

امکانات مناسب برای شرکت های تولیدی و کارگاه ها

شرکت های تولیدی و تولید کنندگانی که نیاز به محاسبه قیمت تمام شده در طی مراحل تولید دارند، بهتر است حداقل از سطح پیشرفته نرم افزار حسابداری پرنس استفاده کنند. در این نسخه امکان ثبت مراحل مختلف تولید، مصرف مواد اولیه و هزینه های مرتبط فراهم است تا تصویر واقعی تری از قیمت تمام شده محصولات به دست آورید.

به طور کلی، پیشنهاد این نسخه برای مشاغل متوسط و همه کسانی است که به ظرافت و جزئیات گزارش های مالی و کنترلی اهمیت می دهند و می خواهند ورود اطلاعات در سیستم حسابداری با در نظر گرفتن همه جوانب و متعلقات انجام شود.

امکانات مهم نرم افزار حسابداری پرنس سطح پیشرفته

  • دارای تمام قابلیت های نسخه استاندارد پرنس
  • امکان تعریف خصوصیت برای کالاها (رنگ، سایز، مدل و ...)
  • گزارش های دقیق تر و متنوع تر برای مدیریت فروش، انبار و مالی
  • مدیریت پیشرفته چند انبار و کنترل موجودی
  • تعریف کالا بر اساس بارکد و کار با تجهیزات فروشگاهی
  • سیستم سفارش هوشمند کالا بر اساس موجودی و نقطه سفارش
  • پیاده سازی آسان تخفیف، جشنواره، فستیوال فروش و اشانتیون
  • امکان مدیریت حقوق و دستمزد کارمندان در مجموعه های بزرگتر
  • اتصال به پنل ارسال پیامک برای ارتباط با مشتریان
  • امکانات مناسب برای ثبت مراحل تولید و محاسبه قیمت تمام شده

سؤالات متداول

بله کاملاً، اگر به دنبال قابلیتی هستید که در نسخه فعلی نرم افزارتان وجود نداشت، هم می توانید آن را به نسخه حرفه ای ارتقا دهید و هم می توانید ماژول ویژگی مورد نظر را به صورت جداگانه خریداری فرمائید
نسخه پیشرفته پرنس شامل تمام امکانات نسخه استاندارد است و علاوه بر آن قابلیت‌های کامل‌تری برای ثبت و تحلیل اطلاعات در اختیار شما قرار می‌دهد. در این نسخه می‌توانید برای هر کالا خصوصیات متعددی تعریف کنید و داده‌ها را با جزئیات بیشتری ثبت نمایید. همین موضوع امکان تهیه گزارش‌های تحلیلی و دقیق‌تر را فراهم می‌کند و به مدیر کمک می‌کند تصمیم‌های مالی و عملیاتی مطمئن‌تری بگیرد.
نرم افزار حسابداری فروشگاهی و شرکتی پرنس (سطح پیشرفته) برای فروشگاه‌ها و شرکت‌هایی طراحی شده که حجم عملیات و تنوع کالاهای آن‌ها متوسط و رو به بالاست. در متن محصول توصیه شده است کسب‌وکارهای متوسط و مجموعه‌هایی که به ظرافت و جزئیات گزارش‌ها و ورود دقیق اطلاعات اهمیت می‌دهند از این نسخه استفاده کنند. اگر به دنبال کنترل دقیق‌تر بر فروش، انبار و جریان‌های مالی هستید، این سطح نرم‌افزار گزینه مناسب‌تری نسبت به نسخه های ساده‌تر خواهد بود.
در نسخه پیشرفته پرنس، مدیریت انبار به صورت پیشرفته تری انجام می‌شود و امکان تعریف کالا با استفاده از بارکد برای ثبت سریع و دقیق موجودی فراهم است. نرم افزار با استفاده از اطلاعات فروش و موجودی، سفارش هوشمند کالا را در زمان مورد نیاز تسهیل می‌کند و گزارش نقطه سفارش کالا را در اختیار شما می‌گذارد. مجموعه گزارش‌های انبارداری به شما کمک می‌کند وضعیت ورودی و خروجی‌ها، موجودی هر انبار و کالاهای در آستانه اتمام را شفاف‌تر پایش کنید و از کمبود یا انباشت غیرضروری جلوگیری شود.
پنل ارسال پیامک در نسخه پیشرفته پرنس به شما این امکان را می‌دهد که مستقیماً از داخل نرم‌افزار با مخاطبان و مشتریان خود در ارتباط باشید. در توضیحات محصول ذکر شده است که ارتباط با همه مشتریان از طریق این پنل امکان‌پذیر است و در نظرات کاربران نیز این بخش به عنوان یکی از جذاب‌ترین امکانات نرم‌افزار معرفی شده است. استفاده از پیامک برای اطلاع‌رسانی، پیگیری بدهی‌ها یا اعلام جشنواره‌ها می‌تواند وفاداری مشتری و کنترل مطالبات را به شکل محسوسی بهبود دهد.
امکانات نرم افزار
عملیات انبار
تولید محصول
خصوصیات کالا
گروه معامله کالا
گروه پیش فاکتور و سفارشات
گروه هزینه و درآمد
باز کردن چند فاکتور همزمان
افزایش / کاهش سرمایه
پنل ارسال پیامک و متعلقات
گروه گزارشات سرمایه ها
تعریف چندین بارکد برای کالا
چاپ بارکد کالا / شلف لیبل و تنظیمات
ثبت و مدیریت دسته چک
چاپ چک و تنظیمات
گروه سیستم حقوق و دستمزد
اشانتیون
ترازنامه
گزارش نقطه سفارش کالا
گروه گزارشات انبارداری
گزارش سود بخش ها
گروه گزارشات زمانی کالا
گروه گزارش دفاتر
گزارش دفتر تفصیلی اشخاص
امکانات افزودنی
گزارش اسناد حسابداری
 2,000,000 تومان
فاکتور امانی و گزارشات
 1,000,000 تومان
کارت خرید
 3,500,000 تومان
تقسیم سود انباشته
 1,000,000 تومان
بخش و انبار اختصاصی کاربر
 2,000,000 تومان
مدیریت متمرکز چند موسسه
 10,000,000 تومان
گروه گزارشات تحلیل آماری
 2,000,000 تومان
شیفت کاری
 1,000,000 تومان
کالرآیدی
 1,000,000 تومان
داشبورد مدیریت مالی
 2,500,000 تومان
بسته اتصال به سایت فروشگاهی (API)
 12,000,000 تومان
داشبورد مدیریتی اندروید و IOS
 4,000,000 تومان
نسخه کلاینت پرنس پیشرفته
 9,000,000 تومان
اتصال به سامانه مودیان مالیاتی
 12,000,000 تومان
رسید آنلاین فاکتور مشتری (اشتراک یک ساله)
 2,000,000 تومان
رسید آنلاین فاکتور مشتری (آدرس دامنه اختصاصی)
 4,000,000 تومان
بارکدهای وزنی - اتصال به ترازو
 4,000,000 تومان
ماژول فروش هایپر مارکت
 7,000,000 تومان
باشگاه مشتریان ( اشتراک 10 ساله )
 16,500,000 تومان
فروش اقساطی
 4,000,000 تومان
نظرات
ارسال نظر
برای ارسال نظر ابتدا وارد سایت شوید
نظرات نرم افزار حسابداری فروشگاهی پرنس (پیشرفته)
نظرات کاربران
ابراهیم رضایی نرم افزار حسابداری فروشگاهی پرنس (پیشرفته)
ابراهیم رضایی
در تاریخ: 1400-04-03

با سلام
نرم افزار بیسار خوب و کاربردی میباشد و برای عموم مشاغل قابل استفاده
آسان و راحت و دسترسی راحت به ایتم های نرم افزار

طاهره بختیاری نرم افزار حسابداری فروشگاهی پرنس (پیشرفته)
طاهره بختیاری
در تاریخ: 1400-04-03

عالی بود مخصوصا اون پنل ارسال پیامک بیش تر از هرچیزی جذاب بود در این محصول

محمد هادی روستا نرم افزار حسابداری فروشگاهی پرنس (پیشرفته)
محمد هادی روستا
در تاریخ: 1400-04-02

در اوج سادگی خیلی خیلی کاربردیه

ehsan esnaashary نرم افزار حسابداری فروشگاهی پرنس (پیشرفته)
ehsan esnaashary
در تاریخ: 1400-03-09

خیلی عالی هست کار باهاش راحت و سریعه و تیم پشتیبانی بینظیری داره.
ممنون از شما.

ehsan esnaashary نرم افزار حسابداری فروشگاهی پرنس (پیشرفته)
ehsan esnaashary
در تاریخ: 1400-03-08

پرنس بهترین نرم افزار حسابداری ای بود که بعد از کلی گشت و گذار پیدا کردم

مقالات مرتبط

نرم افزار حسابداری مخصوص شما

نرم افزار فروشگاهی

نرم افزار فروشگاهی

نرم افزار رستوران

نرم افزار رستوران

نرم افزار طلا فروشی

نرم افزار طلا فروشی

نرم افزار املاک

نرم افزار املاک

نرم افزار نمایشگاه اتومبیل

نرم افزار نمایشگاه اتومبیل

نرم افزار سوپرمارکت

نرم افزار سوپرمارکت

نرم افزار شیرینی فروشی

نرم افزار شیرینی فروشی

نرم افزار تشریفات مجالس

نرم افزار تشریفات مجالس

نرم افزار موبایل فروشی

نرم افزار موبایل فروشی